Schweiz kennt kein ß – Liquids anpassen

Guten Tag,

ich finde es eine mittlere Unverschämtheit, dass man die Liquids der Checkout-Boxen nicht anpassen kann. Als Schweizer Firma kennt man kein " ß " und eine Webseite mit einem solchen Buchstaben, den unser Alphabet nicht enthält, sieht nicht gerade vertrauenserweckend aus (konkret bei Adresse: “Straße” statt “Strasse”). V. a. wenn man bedenkt, wie wichtig den Schweizern “Swiss Made” ist. Auch die Trennungszeichen beim Bezahlvorgang sind falsch. Gibt es eine Möglichkeit das anzupassen oder anpassen zu lassen ohne 300 USD/Mt. für Shopify Plus auszugeben???

Hey @zauberlehrling

Ich muss zugeben ich bin etwas verwirrt da du sagst du musst den checkout.liquid anpassen um den Label “Straße” in “Strasse” zu ändern, so wie es in der Schweiz geschrieben wird. Das habe ich jetzt in meiner eigenen Testumgebung in ungefähr 3-4 Klicks gemacht (siehe unten). Ist es das was du meinst oder liege ich da komplett falsch? Siehe unsere Hilfeseite dazu hier.

Weiter unten zeige ich auch wo man die Währungs-Notation ändern kann. Lass auch hier wissen 'if I am barking up the wrong tree ’ und gerne schaue ich nach weiteren Lösungen.

Wenn du deine Shop URL hier teilst kann ich da einen Blick hineinwerfen, um zu sehen worum es sich hier handelt (und ggf. auch ein paar weitere Tipps abgeben):

1 Like

Vielen Dank Gabe!

Das mit der Strasse hat geklappt!

Bei Checkout stosse ich aber auf Probleme:

Wenn ich “amount” durch “amount_with_apostrophe_separator” ersetze, dann bekomme ich beim Checkout immer noch das " , " statt " . " und beim Sidebar kommt keine Gesamtsumme mehr. (Siehe Anhang.)

Verstehe und freut mich, dass das mit Strasse geklappt hat! An manchen Orten in der Schweiz wird der Punkt als Dezimaltrennzeichen für Schweizer Franken verwendet (Ex: 127.54 CHF), und in anderen Orten der Schweiz das Komma als Dezimaltrennzeichen (127,54 CHF) je nach FR, DE, oder IT Region.

Kannst du das mal (wie in unserem Help Doc hier veranschaulicht) wie folgt probieren? Du hast also verschiedene Möglichkeiten, Währungsbeträge anzuzeigen:

Geldformat Gerundet Beispiel
{{ amount }} 1,134.65
{{ amount_no_decimals }} 1,135
{{ amount_with_comma_separator }} 1.134,65
{{ amount_no_decimals_with_comma_separator }} 1.135
{{ amount_with_apostrophe_separator }} 1’134.65

Lösung: Sollte das immer noch nicht funktionieren, dann wäre das ein Systemproblem und unsere Techniker sollen das anschauen. Dafür sende bitte eine E-Mail an unseren Support hier (https://bit.ly/3cwO7ym) von der E-Mail-Adresse, die du zur Anmeldung in deinem Shopify-Shop verwendest, und gib deine myshopify.com-URL da auch ein. Sobald die dein Konto authentifiziert haben, werde die das anschauen.

Füge bitte dieselben Bildschirmabgriffe in der E-Mail mit anbei. Lass hier wissen falls es dazu oder bzgl. andere Dinge noch weitere Probleme gibt.

giphy.gif_cid=4ac7172feyngotz9oyih9i9violo6xoxsavyi4d8khlyh77r&rid=giphy

rivetmate.ch

bought this theme in the official Shopify store but it’s not working (I mean it works but shows wrong seperators, looks like a scam site!) – can I choose another theme or get my money back? I cannot use this checkout form!

Hey @zauberlehrling

Da bin ich wieder und tut mir leid zu hören. Hast du die Dokumentation deines drittanbieter Themes durchgekämmt und wenn ja, hilft dir diese nicht mehr weiter, oder hast du mit den Theme Entwickler gesprochen bzgl. einer Lösung oder Erstattung?

Ich sehe z. B. in manchen Themes, dass man eine Span Class in der Währungsformatierung einrichten kann:

  • <span class=money>{{amount}} CHF</span>

Ändere da die Währung, wie du sie für richtig hältst. Wirklich wichtig sind die Span-Tags.

Wir haben auch eine Developer Anleitung dazu, die du hier finden kannst, wenn du eine gründlichere Anleitung dazu brauchst.

Lass wissen, wenn du weitere Fragen hast zum obigen Thema oder generell zu deinem Shop und Business und gerne können wir das hier weiter besprechen! Halte Abstand und bleibe Gesund!

giphy.gif_cid=4ac7172feyngotz9oyih9i9violo6xoxsavyi4d8khlyh77r&rid=giphy

Hello, the sites that show wrong separators etc. are controlled by Shopify not by the theme developer (attached).

Hi @zauberlehrling

Did you open a ticket as I had recommended on the 14-12-2021? It is now the 20-12-2021 and this issue has surely been dragging out for too long.

If yes, what did they say?

yes, i did.

told my to look for shopify experts and to ask the theme developer but the checkout part is not part of the theme.

@zauberlehrling

I tested that now in the Shop from this community post and I could reproduce the issue in the checkout. For all German-language stores it seems the format is therefore €xxx,xx in the checkout. Swiss shops are included in this group.

You can test the checkout yourself in the following 2 Swiss and German Shops:

The Swiss check out is good. How did they manage it?

@zauberlehrling

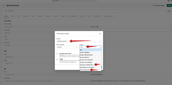
I found a theme language setting but unsure if it will help:

Basically, you need to change the language of the theme to a different region. I don’t know if it will work for you and it may change any trasnations you have already built in. So perhaps you can add a fresh copy of your theme from our theme store and test it there with a different theme language setting:

  • In Online store → click into the new theme copy (not the live one) and → Actions > Edit languages.
  • From there please click Actions > Change theme language.
  • Under Language select Other languages and more options will appear.
  • Under Region select a different region (or test other versions of German to see if they are preferred). Please keep in mind that "Swiss German will not work.
  • Once your chosen language has been selected you can click Save and then test the checkout.

Also with an Expert like @r8r or @tewe or @Finer you can either add some code to the checkout settings JS Console like the following below or write some C# code which will format the decimal amount using the “de-CH” code similar to this example from another forum user:

Shopify.Checkout.currency // CHF
Shopify.Checkout.moneyFormat // '{{amount}} CHF`
  • …or similar…
  • Or create some C# code similar to the following DK example:

Some say that they believe this to be a Shopify bug related to the new multi-currency feature since an update last March.

And in the Swiss shop above it seems they simply set the currency formatting as CHF. {{amount}} but I cannot say for sure.

@zauberlehrling the only approach that has worked so far for wrong currency formatting is the one provided by @Gabe . A lot of Shop-Owners in Mexico have the same issue because they are set up with the North American (US) currency format by default. Most of them change the region to Latin America to solve this issue. In your case, you’ll just have to find a region which will use the intended format.

Yes @Finer totally agree. I just read about the Mexican users and they have a few options to choose in the theme language drop-down when choosing “others” too, but it still doesn’t give them the formatting they need. For Swiss users the only option is the German formatting, which you can see below and they seem to use the comma. I suppose there are regions of Switzerland that use this German formatting.